#Redmine Quickbooks Online
A simple plugin for Redmine to connect to Quickbooks Online
The goal of this project is to allow redmine to connect with Quickbooks Online to create time activity entries for completed work when an issue is closed.
Note: This project is under heavy development. Currently the initial functionality goal has been meet, however I am still working on adding other features. Tags should be stable
####How it works
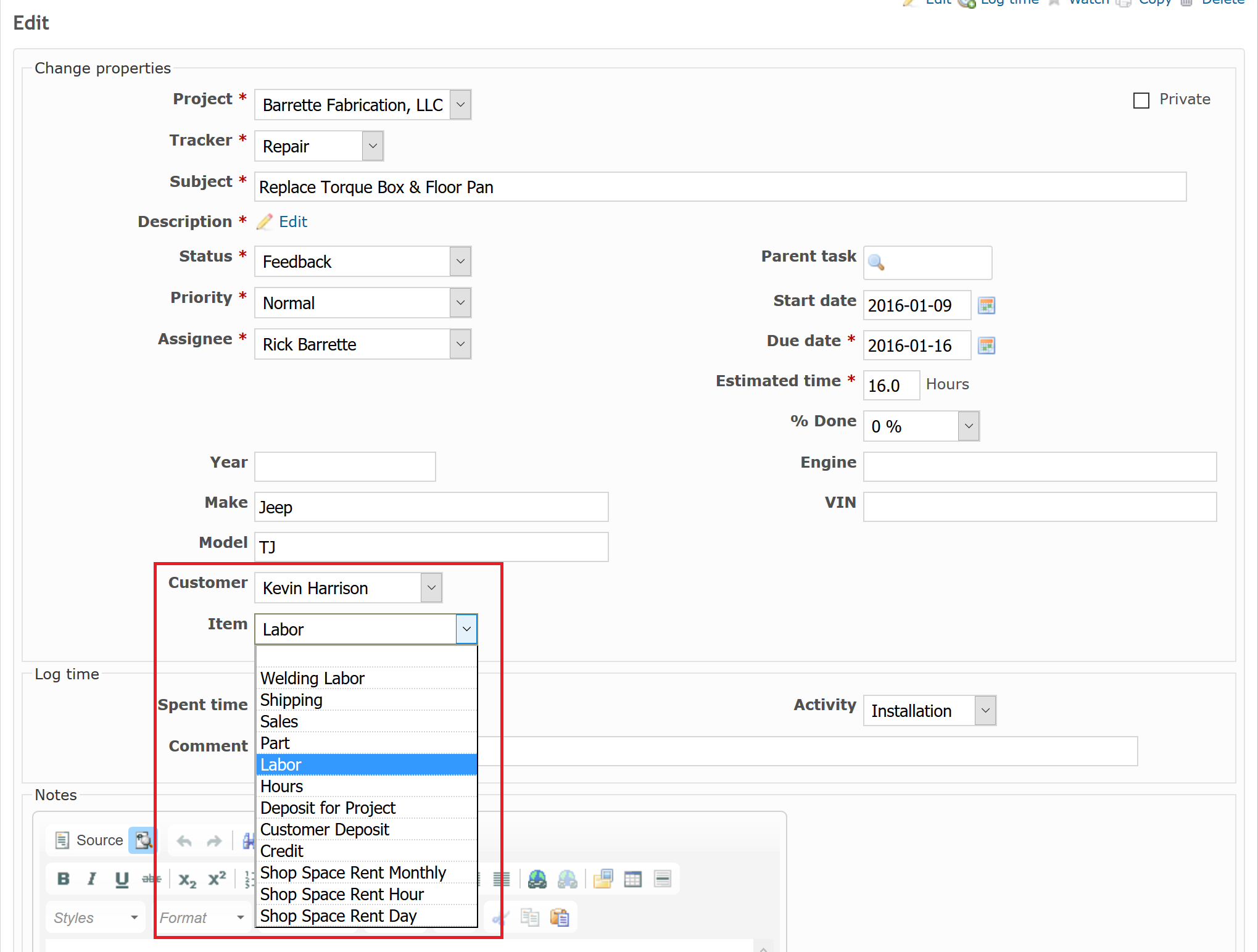
- Issues can be assigned to a QBO Customer and QBO Service Item via drop down in issues form
- The
QBO Employeefor the issue is assigned via the assigned redmine user - IF an
Issuehas been assined aQBO Customer,QBO Service Item&QBO Employeewhen anIssueis closed the following will happen: - A new
QBO Time Activityagaist theQBO Customerwill be created using the total spent hours logged agaist anIssue. - The rate will be the set via the
QBO Service Itemprice
- The
Issueswith the TrackerQuotewill generate an estimate based on the estimated hours andQBO Service Itemcost.- Needs to have a
QBO Customer&QBO Service ItemAssiged
- Needs to have a
- Users will be assigned a
QBO Employeevia a drop down in the user admistration page.
##Prerequisites
- Sign up to become a developer for Intuit https://developer.intuit.com/
- Create your own aplication to obtain your API keys
##The Install
- To install, clone this repo into your plugin folder
git clone git@github.com:rickbarrette/redmine_qbo.git
- Migrate your database
rake redmine:plugins:migrate RAILS_ENV=production
- Navigate to the plugin configuration page and suppy your own OAuth key & secret.
-
After saving your key & secret, you need to click on the Authenticate link on the plugin configuration page to authenticate with QBO.
-
Assign an Employee to each of your users via the User Administration Page
Usage
To enable automatic QBO Time Activity entries for an Issue , you need only to assign a QBO Customer and QBO Item to an Issue via drop downs in the creation/update form.
Note: Customers, Employees, and Service Items with automaticly update during normal usage of redmine i.e. a page refresh. You can also manualy force redmine to sync its database with QBO clicking the sync link in the Quickbooks top menu page
TODO
- Abiltiy to add line items to a ticket in a dynamic table so they can be added to the invoice upon closing of the issue
- Customer Creation, Update, Deletion
- Email Customer updates, provding a link that would: bypass the login page, go directly to the issue directing them to, and allow them to view only that issue.
- Add a rake file to create required Trackers or statuses required
- Clean up view hook code, possibly use a controller hook and reder partial views
- Add Setting for Sandbox Mode
##License
The MIT License (MIT)
Copyright (c) 2016 rick barrette
Permission is hereby granted, free of charge, to any person obtaining a copy of this software and associated documentation files (the "Software"), to deal in the Software without restriction, including without limitation the rights to use, copy, modify, merge, publish, distribute, sublicense, and/or sell copies of the Software, and to permit persons to whom the Software is furnished to do so, subject to the following conditions:
The above copyright notice and this permission notice shall be included in all copies or substantial portions of the Software.
THE SOFTWARE IS PROVIDED "AS IS", WITHOUT WARRANTY OF ANY KIND, EXPRESS OR IMPLIED, INCLUDING BUT NOT LIMITED TO THE WARRANTIES OF MERCHANTABILITY, FITNESS FOR A PARTICULAR PURPOSE AND NONINFRINGEMENT. IN NO EVENT SHALL THE AUTHORS OR COPYRIGHT HOLDERS BE LIABLE FOR ANY CLAIM, DAMAGES OR OTHER LIABILITY, WHETHER IN AN ACTION OF CONTRACT, TORT OR OTHERWISE, ARISING FROM, OUT OF OR IN CONNECTION WITH THE SOFTWARE OR THE USE OR OTHER DEALINGS IN THE SOFTWARE.



