This website requires JavaScript.
Explore
Help
Sign In
ricky
/
redmine_qbo
Watch
1
Star
1
Fork
0
You've already forked redmine_qbo
mirror of
https://github.com/rickbarrette/redmine_qbo.git
synced
2025-11-09 17:34:23 -05:00
Code
Issues
Actions
Packages
Projects
Releases
Wiki
Activity
Files
55913d3b5aa75f30ef15694cdde9ed757bfbb446
redmine_qbo
/
Screenshots
/
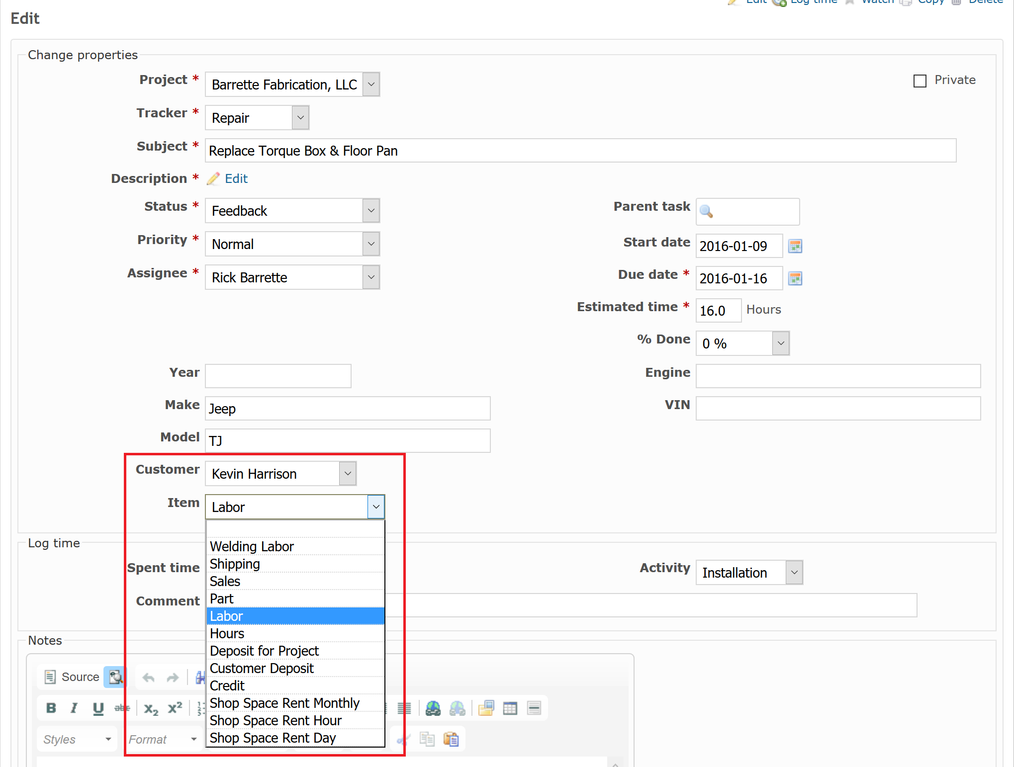
plugin_issue_edit.png
Rick Barrette
95301261c7
Added Screenshots
2016-01-10 10:24:54 -05:00
169 KiB
2039x1543px
Raw
History
Reference in New Issue
View Git Blame
Copy Permalink